Формирование отчета — Объекты недвижимости

Previous Top Next

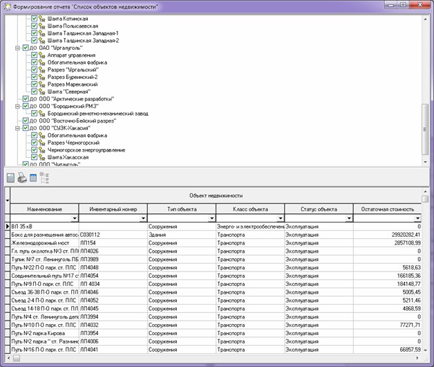
Данный отчет содержит информацию о всех объектах недвижимости, находящихся в системе. С помощью данного отчета можно рассчитать и вывести информацию об объектах недвижимости по СУЭК, а также находящихся в добычном обществе и/или производственной единице и/или лицензионном участке.

Для формирования отчета  необходимо выбрать для каких учетных единиц будет формироваться отчет и нажать на кнопку

«Сформировать данные для отчета» . Если уже после формирования отчета необходимо убрать поля из отчета, то необходимо нажать на кнопку. После нажатия на эту кнопку необходимо выбрать видимые столбцы, неотмеченные столбцы не будут отображаться в отчете.

Для  вывода сформированного отчета в Microsoft Office Excel необходимо нажать кнопку «Сформировать отчет в  Excel» .

 

Форма формирования отчета — Объекты недвижимости:

_bm4776