Формирование отчета — Земельные участки

Previous Top Next

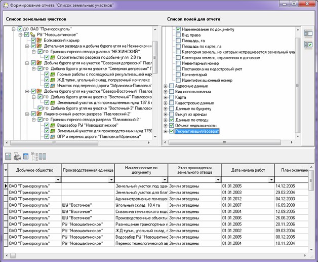
Данный отчет содержит информацию о всех земельных участках, находящихся в системе. С помощью данного отчета можно рассчитать и вывести информацию о земельных участках, находящихся в  добычном обществе и/или производственной единице и/или лицензионном участке.

Для формирования отчета  необходимо выбрать для каких учетных единиц будет формироваться отчет и выбрать список полей для отчета.

В список полей для отчета входят:

Основная информация:

-наименование по документу;

-вид права;

-площадь фактическая, га.;

-площадь, га.;

-площадь по карте, га.;

-категория земель, из которых испрашивается земельный участок;

-категория земель, отраженная в договоре;

-инвентарный номер;

-постановка на кадастровый учет;

-комментарий;

-идентификационный номер.

 

Адресные данные:

-район, населенный пункт;

-адрес (ориентир).

 

Вид использования:

-вид разрешенного использования ГКН;

-вид разрешенного использования по документам;

-вид разрешенного использования  фактическое.

 

Карта:

-имя карты;

-параметры связи.

 

Кадастровые данные:

-кадастровый номер;

-кадастровая стоимость, руб.;

-дата постановки на кадастровый учет.

 

Данные по бухучету:

-величина земельного налога, руб.;

-величина оплаченного земельного налога на дату заполнения, руб.;

-возмещение убытков, руб.;

-с/х потери, руб.;

-ущерб за перевод лесных земель в промышленные, руб.;

-ущерб за перевод с/х земель в промышленные, руб.;

-плата за древесину, руб.;

-размер арендной платы за год за участок, руб.

 

Выкуп из аренды:

-выкупаемая площадь;

-стоимость выкупа, руб.;

-дата начала выкупа;

-дата план. окончания выкупа;

-дата факт. окончания выкупа.

 

Данные по отводу:

-этап прохождения земельного отвода;

-дата начала этапа;

-план окончания этапа;

-дата завершения этапа.

 

Объект недвижимости:

-наличие данных по объектам недвижимости.

 

Рекультивация/возврат:

-наличие данных по рекультивации/возврату.

 

 

После выбора всех необходимых параметров отчет формируется нажатие на кнопку «Сформировать данные для отчета» . Если уже после формирования отчета необходимо убрать поля из отчета, то необходимо нажать на кнопку. После нажатия на эту кнопку необходимо выбрать видимые столбцы, неотмеченные столбцы не будут отображаться в отчете.

Для  вывода сформированного отчета в Microsoft Office Excel необходимо нажать кнопку «Сформировать отчет в  Excel» .

 

Форма формирования отчета — Земельные участки:

_bm4775