Настройка панелей

Печать Предыдущая страница Стартовая страница Следующая страница

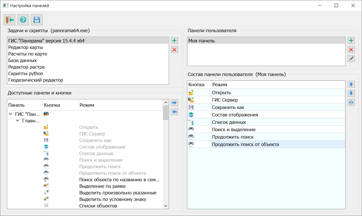
Диалог Настройка панелей позволяет создавать собственные панели инструментов и добавлять в них наиболее часто используемые функции из различных модулей системы, а также пользовательские Python-скрипты.

 

Чтобы открыть диалог:

1. В главном меню выберите Задачи.

2. Перейдите в раздел Пользовательские панели.

3. Нажмите Настроить.

 

1

 

В блоке Задачи и скрипты перечислены библиотеки (задачи), содержащие панели с кнопками и поддерживающие интерфейс настройки. При установке ГИС в список задач включаются базовые задачи. При включении в состав ГИС новых прикладных задач список может быть отредактирован с помощью кнопок add_28 и delete_28.

Строка Скрипты python предоставляет доступ к выбору скрипта из списка, который предварительно должен быть настроен и проверен в диалоге Запуск приложений, вкладка Скрипты.

Блок Доступные панели и кнопки содержит дерево панелей и кнопок текущей задачи. В блоках Панели пользователя и Состав панели пользователя (Моя панель) перечислены созданные пользователем панели инструментов и их состав.

 

Для работы с пользовательскими панелями используйте следующие кнопки:

Кнопка add_28создает новую панель;

Кнопка rewrite переименовывает выбранную панель;

Кнопка delete_28удаляет выбранную панель.

 

Управление содержимым панелей:

Кнопка next_28добавляет выбранную кнопку из блока Доступные панели и кнопки в состав пользовательской панели;

Кнопка prev_28удаляет выбранную кнопку из состава пользовательской панели;

Кнопка up_28перемещает кнопку в составе пользовательской панели вверх;

Кнопка down_28перемещает кнопку в составе пользовательской панели вниз;

Кнопка separator_28 вставляет в состав пользовательской панели разделитель.

 

В дереве Доступные панели и кнопки и в списке Состав панели пользователя добавлен множественный выбор.

 

Для добавления/удаления кнопок используйте:

• Кнопки-стрелки;

• Перетаскивание мышью.

 

Для изменения порядка кнопок в списке Состав панели пользователя используйте:

• Кнопки-стрелки;

• Перетаскивание мышью.