Экспорт/импорт карт и справочников

Previous Top Next

Для организации взаимодействия между различными СИСТЕМАМИ предусмотрены режимы экспорта и импорта карт и справочников. Данные архивируются сторонней программой WinRAR, путь к которой необходимо указать в настройках параметров проекта.

 

Диалог «Параметры проекта»:

clip04175

 

Для экспорта данных необходимо:

1. Вызвать из меню соответствующий диалог.

 

Пункт меню «Экспорт карт и справочников»:

clip04176

 

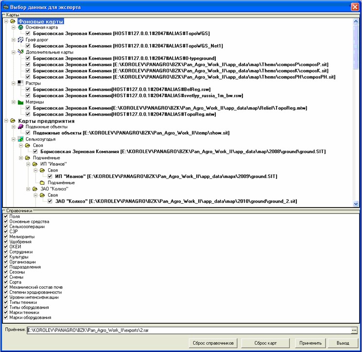
Диалог «Выбор данных для экспорта»:

clip04177

 

2. В диалоге указать состав карт и справочников, а так же файл-приёмник.

3. Нажать «Применить».

 

Для загрузки данных в СИСТЕМУ нужно:

1. Вызвать из меню соответствующий диалог.

 

Пункт меню «Импорт карт и справочников»:

clip04178

 

Диалог «Выбор данных для импорта»:

clip04179

 

2. В диалоге указать состав карт и справочников, а так же файл-источник.

3. Нажать «Применить».