Состав данных электронной карты

Печать Предыдущая страница Стартовая страница Следующая страница

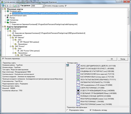
Для просмотра и управления отображением состава электронной карты (документа) предназначен диалог Состав электронной карты:

 

clip06176

Вызов диалога доступен из меню Карта главной формы или при нажатии на кнопку clip0485 «Состав данных», расположенной на панели кнопок карты.

В этом диалоге можно добавить к основной карте фоновые карты: растры, матрицы, дополнительные пользовательские векторные карты. Здесь же можно их закрыть.

Список карт предприятия формируется автоматически по указанным параметрам проекта.

По щелчку правой кнопки мыши на строке, содержащей имя файла карты, активизируется контекстное меню, с помощью которого можно управлять режимами отображения текущей карты:

 

clip0427

 

Включение или отключение отображения карты, входящей в состав электронной карты, происходит по двойному щелчку левой кнопки мыши по строке, содержащей имя файла отображаемой карты, или по выбору соответствующего пункта в контекстном меню по правой кнопке мыши.

Режим Над картой предназначен для изменения очередности отображения карт. После применения данного режима текущая карта отображается поверх главной карты документа.

Режим Перейти к ... предназначен для быстрого передвижения по району к первому объекту текущей карты. После применения данного режима объект текущей карты отображается в центре видимой части документа (в центре экрана).

Выбрав пункт Редактирование карты можно запретить или разрешить редактирование. Галочка выставлена, если режим разрешен. Галочки нет в случае запрета редактирования карты. Режим доступен только тем пользователям, для которых включен ресурс Редактор карты, для остальных этого пункта в контекстном меню нет.

Настройки, осуществленные с помощью диалога, автоматически запоминаются для последующих сеансов работы программы.

Начиная с версии 2.4 СИСТЕМЫ появилась возможность просмотра паспортных данных карты в диалоге «Состав электронной карты». Для этого необходимо установить флаг «Показать параметры».

Справа от панели параметров отображается легенда карты. Для загрузки легенды из файла необходимо два раза кликнуть мышкой в поле справа от параметров карты и выбрать соответствующий файл. Поддерживаются форматы BMP, JPEG и GIF.

Начиная с версии 3.0 СИСТЕМЫ введён параметр «Уточнять площадь и длину». При установленном флаге происходит уточнение площади и длины.

Для минимизации искажений положение осевого меридиана выбирается в центре отрезка, а масштаб на осевом меридиане (Scale Factor) принимается равным 1. Таким образом, длина каждого отрезка определяется в собственной проекции. Если отрезок имеет протяженность в несколько градусов по долготе, то целесообразно деление отрезка на несколько частей по линии ортодромии - геодезической линии кратчайшего расстояния на поверхности вращения.

Вычисление площади объекта, имеющего по долготе протяженность в пределах 6 градусов, выполняется путем пересчета координат к топографической карте с осевым меридианом в центре габаритов объекта.

Если флаг не установлен, то вычисления выполняются по имеющимся координатам объектов без дополнительных преобразований.

Начиная с версии 2.7 в связи с введением иерархической структуры подчинения организаций осуществлена консолидация их картографических данных. Объединение картографических данных осуществляется по следующим принципам:

1. Используются топографическая основа (подложка), атлас и граф дорог организации верхнего уровня, то есть текущей.

2. Карты сельхозугодий и точного земледелия на текущий год урожая, а так же карты маршрутов, геозон, кадастровые, событий, дополнительные, растры и матрицы всех организаций подчинённых текущей используются совместно.

3. Все карты (кроме подложки) должны быть созданы с использованием единого классификатора.

4. Карта подвижных объектов создаётся автоматически на основе подложки и единого классификатора.

 

В рамках «Панорама ЗЕМЛЕДЕЛИЕ» настоятельно рекомендуется использовать карты с разными именами (по паспорту).